 
    
    Wir entwickeln unsere Planungen und Konzepte gemeinsam mit Ihnen - in persönlichen Dialogen und Workshops vor
    Ort.
Wir führen Vorträge, Schulungen, Workshops und Exkursionen durch, damit alle Projektpartner informiert sind und alle an einem Strang ziehen. Wenn man weiß, warum etwas geplant wird, dann können auch Kritiker zu engagierten Mitstreitern werden.
Die aktive Einbindung aller Betroffenen
- von Anfang an - führt zu akzeptierten
und realisierbaren Lösungen.
 
    
Wir kennen die Bedürfnisse der Zielgruppen, weil wir in der Freizeit und im Alltag selbst Alltagsradfahrer, Familienradler, Mountainbiker und Wanderer sind.
Und wir kennen nicht nur die Wünsche der Zielgruppe(n) sondern auch die Bedürfnisse und "Zwänge" der Kommunen, der Baulastträger, des Naturschutzes, etc.
Dieses Wissen verbinden wir mit unserer Planungskompetenz zu sinnvollen und umsetzbaren Konzepten.
Von Beginn an lassen wir Sie nicht alleine.
Planungs- und Abstimmungsprozesse begleiten wir mit Fachkompetenz, Persönlichkeit und
- falls erforderlich - mit viel Ausdauer.
Die Bestandsanalyse vor Ort bildet die Basis für die Planung oder Optimierung der Rad- und Wanderinfrastruktur. Nur wer genauestens über den Bestand Bescheid weiß, kann diesen auch individuell weiter entwickeln.
    Wir erfassen alle Informationen vor Ort mit einer eigens entwickelten App / Datenbank. Selbstverständlich georeferenziert und mit
    Fotos dokumentiert. Wir begehen oder befahren also Meter für Meter der Wegenetze und Routen und erfassen jedes Detail. Das sind jedes Jahr viele hundert Arbeitsstunden im Freien. Auch hier führen
    wir die Arbeiten nur mit unserem eigenen Fachpersonal durch - mit Sicherheit ein Qualitätsvorsprung.
Für die Kommunikation und Abstimmungen zwischen allen Projektbeteiligten bietet unser Geoportal einen echten Mehrwert.
    Hier können Sie einsehen, was wir erfasst, analysiert und geplant haben - tagesaktuell, komfortabel bedienbar und nach den verschiedenen
    Gesichtspunkten sortiert. Im Hintergrund arbeitet dafür unsere professionelle GIS-Datenbank.
Unsere Handlungsempfehlungen basieren auf detaillierten Bestandsanalysen und den tatsächlichen Bedürfnissen der Zielgruppe. (So können sich beispielsweise die Anforderungen für Freizeitradler durchaus vom Alltagsradvekehr unterscheiden.) Mit einem Vergleich von Soll- und Istzustand, Netzhierarchien, Ausbauprioritäten, etc. bekommen Sie einen Leitfaden zur Optimierung der Rad- oder Wanderinfrastruktur an die Hand. Und: Wir zeigen Ihnen viele Best-Practice-Beispiele mit Bildern - diese sagen meist mehr als endlose Texte.
 
        
        
Aus eigener Erfahrung wissen wir, dass eine gewissenhafte, detaillierte Planung die Umsetzung vor Ort wesentlich erleichtert. So zum Beispiel bei der Beschilderungsplanung für ein landkreisweites Radnetz mit mehreren tausend Radwegweisern.
Wir planen Standort für Standort die erforderlichen Wegweiser, wählen die Zielangaben aus, berechnen die Distanzen, planen die Routeneinhänger, erarbeiten Montagehinweise und bestimmen das erforderliche Befestigungsmaterial.
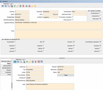
Von großer Bedeutung ist die Erfassung all dieser Informationen in einer Beschilderungsdatenbank - nur so können ein strukturierter Gesamtüberblick, effektive Materialbestellungen und eine langfristige Fortschreibung des Katasters gewährleistet werden.
"Ein Wegenetz ist nur so gut wie sein Unterhalt."
    Wir sind überzeugt davon, dass das Qualitätsmanagement ein elementarer Faktor für den langfristigen Erfolg eines Freizeitangebotes, aber auch für die komfortable
    Nutzung eines Alltagsradnetzes ist. Wir stehen Ihnen deshalb auch nach Abschluss eines Planungskonzeptes mit Rat und Tat zur Seite.
Qualitätsmanagement bedeutet für uns nicht nur eine Kontrolle des Bestandes, sondern eine ständige Weiterentwicklung.
Als Qualitätsmanager kümmern wir uns um:
 
        
        
Sie möchten selbst mit ihren Daten der Rad- und Wanderinfrastuktur, der Routen und Wegenetze arbeiten?
Kein Problem.
Für die Planung, die Dokumentation und Unterhaltung all dieser Dinge können wir ein Geografisches Informationssystem (GIS) mit einer speziell für diese Zwecke entwickelte Fachanwendung anbieten. Mit einer Desktopversion und einer eigens entwickelten mobilen Applikation (App) kann eine reibungslose Bearbeitung der verschiedenen Aufgabenfelder im Büro und im Außendienst gewährleistet werden - ohne Medienbruch. Eine wesentliche Erleichterung für die Aufgaben von z. B. Radverkehrsbeauftragten oder Wegewarten.
Besonderheit: Die Datenbank haben wir in enger Zusammenarbeit mit der RIWA GmbH entwickelt. Durch die Symbiose der unterschiedlichen Fachkompetenzen des GIS-Spezialisten RIWA und des Planungsbüros topplan profitieren die Datenbank, die App und letztendlich alle Nutzer.